SESLibrary


Uma vasta coleção de objetos de engenharia

O SESLibrary é uma ferramenta de software que contém uma grande quantidade de objetos disponíveis no mercado empregados nas indústrias energética, ferroviária e de transporte por dutos. É o banco de dados padrão dos programas da SES. Se seu projeto inclui qualquer um dos componentes a seguir, não deixe de conferir o SESLibrary!

  • Condutores em geral
  • Cabos concêntricos
  • Cabos multipolares
  • Subestações isoladas a gás (GIS)
  • Linhas isoladas a gás (GIL)
  • Trilhos
  • Postes de cerca
  • Torres e outras estruturas de suporte a linhas de transmissão
  • Componentes de sistemas de proteção catódica e condutores para mitigação

Além disso, o SESLibrary contém dados de propriedades como resistividade, rigidez dielétrica e potenciais naturais de uma grande variedade de materiais.


Um banco de dados abundante e flexível

  • Mais de quatro mil condutores, centenas de cabos e outros objetos
  • Dados dos objetos de engenharia mais comumente usados em várias regiões do planeta
  • Classes de condutores que incluem: CA/AAC, AAAC, ACCR, CAA/ACSR, AACSR, ACSS, OPGW, aço revestido de alumínio, aço galvanizado, ânodo de barra de zinco, aço, cobre, vergalhões, dutos de aço, trilhos etc.
  • As informações dos condutores são dadas em função da frequência, temperatura e corrente (quando aplicável)
  • Cabos concêntricos com tensões nominais de 5 kV a 500 kV
  • Cabos multipolares com tensões nominais de 3,8 kV a 19 kV
  • GIS e GIL com tensões nominais de 72,5 kV a 1.200 kV e correntes nominais de 1.000 A a 6.300 A

Os usuários podem expandir o banco de dados com seus objetos personalizados.


Um aplicativo-chave para o conjunto de softwares da SES

Em muitos programas da SES, o processo de entrada de dados é significativamente simplificado quando os dados são importados do SESLibrary. Eles também podem ser consultados diretamente no SESLibrary.


Classificação de dados

No SESLibrary, os itens são classificados e organizados de modo a facilitar a identificação e a seleção. Por exemplo, todos os condutores, cabos concêntricos, cabos multipolares e componentes de GIS/GIL podem ser filtrados usando vários grupos de categoria, como Setor, Aplicação, Tensão e Corrente Nominal, Isolamento, País e muito mais.


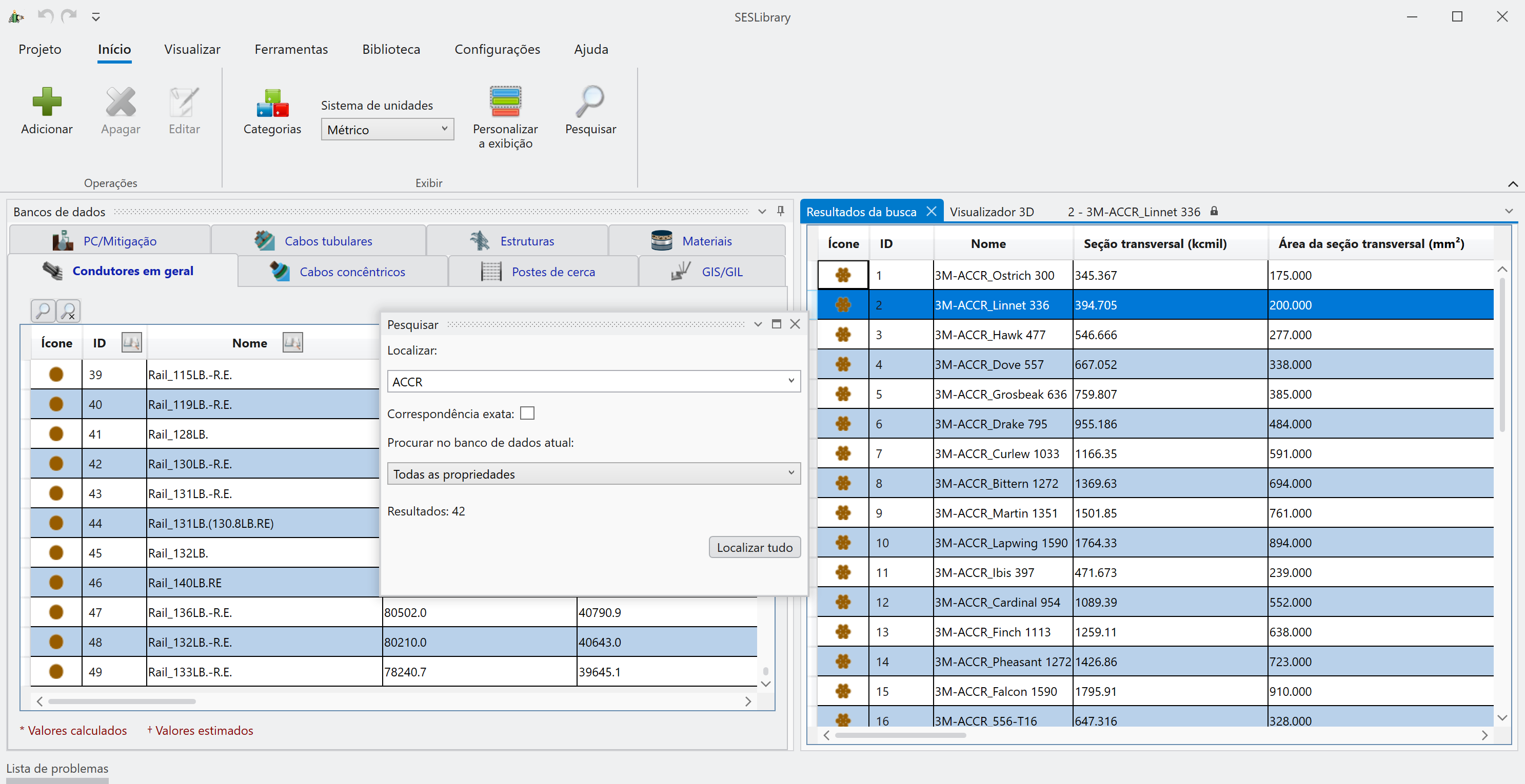
Informações fáceis de encontrar

Várias opções de filtro tornam mais eficiente a busca no banco de dados do SESLibrary. As buscas podem ser refinadas selecionando uma ou mais opções de filtro, e as tabelas podem ser organizadas por colunas para facilitar a identificação dos itens procurados. Você pode buscar diretamente qualquer item por meio de uma ferramenta de busca global no banco de dados de condutores. A exibição da informação filtrada relacionada a condutores ou postes de cerca pode ser personalizada na tabela de dados. Informações de diferentes itens selecionados também podem ser comparadas no painel de propriedades.


Criação de itens por usuários

Se um objeto não consta no SESLibrary, ele pode ser facilmente adicionado ao entrar os dados necessários de suas características elétricas e geométricas.

No caso de as características elétricas de um objeto (como um condutor, poste de cerca ou condutor de mitigação/proteção catódica) não estarem disponíveis nas folhas de dados, a ferramenta SESImpedance pode ser usada para modelar esse objeto, contanto que suas características geométricas e materiais sejam conhecidas. Uma vez determinadas as características elétricas, o objeto pode ser adicionado ao banco de dados do usuário. Para um subconjunto de condutores no banco de dados, o SESLibrary associa arquivos predefinidos do SESImpedance para serem usados como referência e exemplos para novos modelos. Condutores equivalentes também podem ser exportados do SESeBundle para o SESLibrary e adicionados ao banco de dados do usuário.